
相信有在開發Web應用的朋友應該對於Postman這套工具相當熟悉, 這套工具可以協助我們在產品尚未完成之前可以先進行一些基本的介接測試,甚至我們可以使用Postman去呼叫雲端的API,像是Google的語音辨識、文字翻譯、字典查詢…,這類大廠相信也都開放許多標準API(Application Programming Interface)讓普羅大眾可以使用,甚至我們可以撰寫自動化腳本去抓取我們想要的資料進行分析…等的應用。
而過往的Postman功能較為陽春, 僅支援主動呼叫設計完成的API, 因此常常被運用於自動化測試的範本設計, 講白話一點就是還沒有產品UI的一個簡易介面。這樣仍存在著一個問題, 那就是複雜的業務邏輯開發通常責任落於後端, 而假設後端API尚未開發完成時, 行動端、網頁端的串接不就得進行等待嗎? 這樣對於開發效率來說並非好事, 因此Postman也將模擬API的功能加入到產品,也就是稱為「Mock Server」。

為什麼我們需要Mock Server?

以下幾點是開發中常常遇到的問題, 並且具有Mock Server之後能夠解決的一些問題點:
- 前/後端開發不需等待, 遵照簡單快速就能搭建的Mock Server各自實作, 並且隨時討論修改介面。
- 開發功能更有信心, 畢竟我們在開發過程中常常是將腦海的設計實現, 並沒有真正運作。
- QA進行測試時能夠減少依賴, 獨立運作。
- 快速構建出產品的樣貌, 並且透過此簡易的樣貌向客戶展示。
- 自動化測試最重要的就是資料的來源, 而Mock Server省去了我們大費周章的開發成本, 用最簡單的方式構建出簡易的模擬真實環境。
實際Demo
Step 1: 建立一個Mock Server

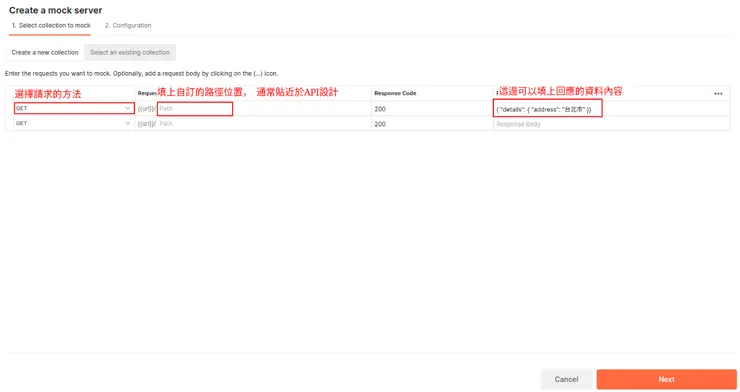
Step 2: 配置簡易的API

Step 3: 準備建立模擬API

Step 4: 建立成功後根據產生的URL進行測試

Step 5: 送出測試的URL並檢查回傳的資料

非常好!! 我們透過簡易的API架設就能模擬伺服器的資料,整個過程非常快速簡易, 操作也很直觀, 對於快速展示具有非常好的效果。
結語
雖然Postman提供了Mock Server很好用的一個功能, 但很可惜的是免費版具有一些請求上限的限制, 有興趣的朋友可以參考「Postman API Platform Plans and Pricing」, 因此僅適合用於快速展示或驗證用, 如果需要大量請求的自動化測試的話會比較建議以下類型的開源產品:
- mockoon
- Mocky
總之在於快速、效率的時代, 我們需要的是簡單快速使用的功能, 能夠在最短期完成任務的工具都是好工具, 我們要學習的就是快速適應的能力, 就讓我們持續學習新工具快速適應變遷的環境吧!
--------------------------------------------------------------------------------
喜歡撰寫文章的你,不妨來了解一下:
Web3.0時代下為創作者、閱讀者打造的專屬共贏平台 - 為什麼要加入?
歡迎加入一起練習寫作,賺取知識!























