工作上面需要用到 LDAP,雖然公司有提供 Server 來使用,但是因為不歸自己管,所以想要新增使用者或是調整什麼數據的話很不方便,還不如在自己的本機上面建立一個。
以下為設定紀錄:
1. 下載 Ldap Server 與操作工具
先下載兩個檔案:
伺服器:ApacheDS(Apache Directory Server)
打開下載後的程式與工具
\apacheds-2.0.0.AM28-SNAPSHOT\bin\apacheds.bat
\ApacheDirectoryStudio\ApacheDirectoryStudio.exe
2. 建立連線
1. 新建連線
2. 填入連線名稱,名稱隨意,這裡是填寫 ldap
3. Hostname 為 localhost,Port 為 10389
4. 點擊 Check Network Parameter,驗證連線資訊

3. 用預設 Admin 登入 Ldap
1. 在 Bind DN or user 填入 uid=admin,ou=system,在 Bind password 填入 secret
2. 點擊 Check Authentication,驗證使用者資訊
3. 點擊 Finish 完成登入

4. 建立 organizational unit ( 可略過 )
1. 右鍵點擊 dc=example,dc=com,選擇 New -> New Entry...。

2. 在彈出的對話框中選擇「Create entry from scratch」,然後點擊 Next。

3. 在 ObjectClass 的選擇頁面,你需要選擇 organizationalUnit 這個 object class。找到它,選中,然後點擊 Next。

4. 接下來,你需要給這個 organizational unit 一個名稱。在「RDN」的下拉選單中選擇 ou,並在「Value」欄位中輸入你想要的名稱,例如 users。

5. 完成後,點擊 Next,再點擊 Finish 來創建 organizational unit。

5. 建立 User 並使用新建立 User 登入 Ldap
建立 User
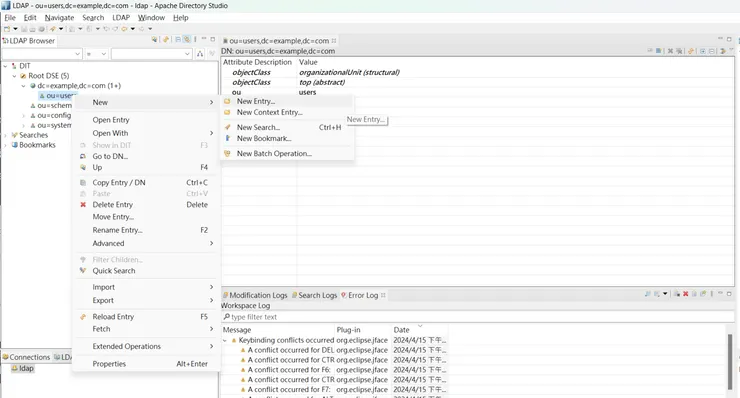
1. 右鍵點擊你選擇的 organizational unit,選擇 `New` -> `New Entry...`。

2. 在彈出的對話框中,選擇「Create entry from scratch」然後點擊 `Next`。

3. 接下來,選擇 `inetOrgPerson` 並點擊 `Next`。

4. 在「RDN」欄位中輸入有效的RDN。這通常會是像「cn=姓名」或者「uid=使用者名稱」。

5. 為sn屬性與cn屬性填入有效值。點擊「Finish」來完成建立。

為新建立 User 設立密碼
1. 選擇 `userPassword` 作為屬性名稱。


2. 在值欄位中輸入密碼,這裡是123。

使用新建的使用者登入

















